如何转换视频格式?
的有关信息介绍如下:所需工具:格式工厂。
1、下载安装格式工厂,准备好需要转换的视频,打开格式工厂软件;

2、打开格式工厂软件后,展开左边的视频菜单,在功能列表中找到转AVI视频的功能图标,点击转AVI视频功能图标;

3、点击添加文件,找到需要转换的视频文件,选中需转换的视频文件,点击打开;

4、选中了需要转换的视频,点击确定;

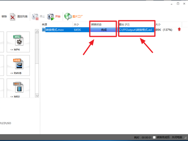
5、选中待转换的视频,点击开始按钮,视频开始进行转换,下方状态栏可以查看转换的进度;

6、转换完成后,转换进度里面显示完成,转换成功,在输出栏可以看到视频转换后保存的路径,整个操作完成。

视频格式转换软件:
1、会声会影
会声会影不仅完全符合家庭或个人所需的影片剪辑功能,甚至可以挑战专业级的影片剪辑软件,软件支持对DV视频进行转录,并进行剪辑,实现影片编辑功能,事实上,由于强大的非线性视频编辑功能,会声会影更倾向于是一款视频编辑软件,但其多种选择的编辑功能和附带的视频转换功能,同样可以给需要对视频转换要求不高,但更喜好编辑的人带来方便。
2、 Windows Movie Maker
是Windows系统自带的视频编辑工具,因其由Windows系统自带提供,可谓是普通家庭电脑最为常见的视频转换器。由于系微软开发软件,其支持的视频格式主要为微软相关格式,如AVI,WMV,因此兼容能力有限。但因普通电脑皆具有,对于格式转换要求不高的人十分便捷。



